项目要求:
编写一个程序实现小型公司的人员信息管理系统。该公司雇员(employee)包括经理(manager),技术人员(technician)、销售员(salesman)和销售部经理(salesmanager)。要求存储这些人员的姓名、编号、级别、当月薪水,计算月薪并显示全部信息。
程序要对所有人员有提升级别的功能。为简单起见,所有人员的初始级别均为1,然后进行升级,经理升为4级,技术人员和销售部经理升为3级,销售员仍为1级。
月薪计算办法是:经理拿固定月薪8000元,技术人员按每小时100元领取月薪,销售员按该当月销售额4%提成,销售经理既拿固定月工资也领取销售提成,固定月工资为5000元,销售提成为所管辖部门当月销售额的5‰。
写在前面:
很清楚自己的这个小小的管理系统还存在很多漏洞,功能上还有很多地方没有实现,例如销售经理手下的人员变动,销售部门和其他部门的人员变动,每个月销售员销售额都会不同,在设置销售员销售额的过程中需要改变对应的销售经理的薪水等等。但是那些虽然能想到却没有实现,主要是我这只是一个简单的C++课程实验,没有精力做的尽善尽美。但是我觉得我在这个过程中已经体会到了面向对象编程的思想魅力,觉得数据开始有灵魂了。
这是我第一次真正接触面向对象编程,在没有什么指导,没怎么设计的情况下做出的这个肯定显得很稚嫩。但是我相信千里之行始于足下,我会一直进步下去。
实现过程:
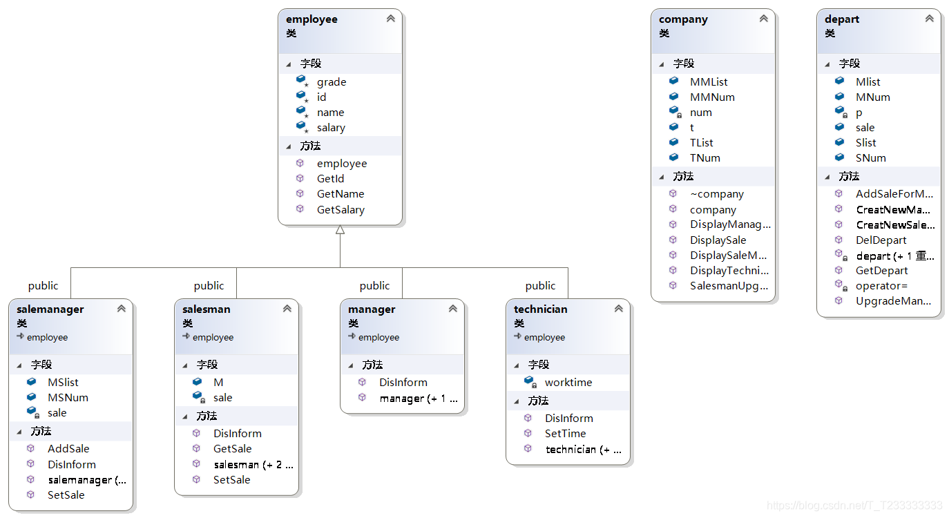
很容易想到,雇员作为基类,其他成员作为派生类。
关键在于,如何让销售经理管理手下的人,并且能够方便的对销售员进行升级。
我的想法是创建一个销售部门的类,所有关于销售的事务都通过销售部门进行管理。销售部门那里有所有销售经理和销售员的详细信息(两个对象数组),销售经理也有自己管理的销售员的名单。
为了防止存在多个销售部门,我使用了单例模式(详见博客:单例模式简单实现)。
同时我们需要对所有的人员进行管理,我又创建了一个公司类,所有人员都记录在公司中。
类图如下:

因为程序比较小,我又懒得写cpp文件,所以简单起见我就将所有的实现都放在头文件中。(虽然这样做不太合适,但是在这种自己写的小程序上问题不大。)
代码:
首先是雇员:
#ifndef _EMPLOYEE_H_
#define _EMPLOYEE_H_#include<string>
#include<iostream>
#include<vector>
#include<windows.h>using namespace std;class employee
{
protected:string name, id;int grade; double salary;
public:employee(){grade = 1; salary = 0;}string GetName(){return name;}string GetId(){return id;}double GetSalary(){return salary;}
};#endif
经理:
#ifndef _MANAGER_H_
#define _MANAGER_H_#include"employee.h"class manager :public employee
{
public:manager(){cout << "请输入经理的姓名:"; cin >> name;cout << "请输入经理的编号:"; cin >> id;grade = 4; salary = 8000;}manager(string _name, string _id){name = _name; id = _id; grade = 4; salary = 8000;}void DisInform(){cout << "经理:" << name<< endl;cout << "编号:" << id << endl;cout << "薪水:" << salary << endl;}
};#endif
技术人员:
#ifndef _TECHNICIAN_H_
#define _TECHNICiAN_H_#include"employee.h"class technician :public employee
{double worktime;
public:technician(){cout << "请输入技术人员的姓名:"; cin >> name;cout << "请输入技术人员的编号:"; cin >> id;cout << "请输入工作人员每月的工作时间:"; cin >> worktime;grade = 3; salary = 100 * worktime;}technician(string _name,string _id,double t=0){name = _name; id = _id; worktime = t; salary = t * 100; grade = 3;}void SetTime(double t) { worktime = t; salary = 100 * t; }void DisInform(){cout << "技术人员:" << name << endl;cout << "编号:" << id << endl;cout << "薪水:" << salary << endl;}
};#endif
销售经理:
#ifndef _SALEMANAGER_H_
#define _SALEMANAGER_H_#include"employee.h"class salemanager :public employee
{double sale;
public:vector<int> MSlist;//销售经理管理销售员的名单int MSNum;salemanager(){cout << "请输入销售经理的姓名:"; cin >> name;cout << "请输入销售经理的编号:"; cin >> id;grade = 3; salary = 5000; sale = 0; MSNum = 0;}salemanager(string _name, string _id){name = _name; id = _id;grade = 3; salary = 5000; sale = 0; MSNum = 0;}salemanager(const salemanager& x){name = x.name; grade = 3; id = x.id; salary = x.salary; sale = x.sale; MSNum = x.MSNum;MSlist.assign(x.MSlist.begin(), x.MSlist.end());}void DisInform(){cout << "销售经理:" << name << endl;cout << "编号:" << id << endl;cout << "薪水:" << salary << endl;}void SetSale(double t){sale = t; salary += t * 0.005;}void AddSale(double t){sale += t; salary += 0.005 * t;}
};#endif
销售员:
#ifndef _SALESMAN_H_
#define _SALESMAN_H_#include"employee.h"class salesman :public employee
{double sale;
public:int M;//该销售员受管辖的销售经理salesman(){cout << "请输入销售员的姓名:"; cin >> name;cout << "请输入销售员的编号:"; cin >> id;cout << "请输入销售员的销售额:"; cin >> sale;grade = 1; salary = 0.04 * sale;//cout << "薪水:" << salary << endl;M = -1;}salesman(string _name,string _id,double _sale=0){name = _name; id = _id; sale = _sale; grade = 1; salary = 0.04 * sale; M = -1;}salesman(const salesman& x) //拷贝构造函数{name = x.name; id = x.id; M = x.M; salary = x.salary; sale = x.sale; grade = 1; }void DisInform(){cout << "销售员:" << name << endl;cout << "编号:" << id << endl;cout << "薪水:" << salary << endl;}void SetSale(double _sale){sale = _sale; salary = 0.04 * sale;}double GetSale(){return sale;}};#endif
销售部门:
#ifndef _SALESDEPARTMENTS_H_
#define _SALESDEPARTMENTS_H_#include"salesman.h"
#include"salemanager.h"class depart
{depart(){SNum = 0; MNum = 0; sale = 0;}depart(depart& ) = delete;depart& operator=(const depart&) = delete;static depart* p;
public:vector<salesman> Slist; //销售部门所有销售员的名单 int SNum;vector<salemanager> Mlist; //销售部门所有销售经理的名单int MNum;double sale;//总的销售额static depart* GetDepart(){if (p == nullptr) p = new depart;return p;}static void DelDepart(){delete p; p = nullptr;}void AddSaleForManager(salemanager& x){cout << "请输入该销售经理管理的销售员ID:[ESC退出输入]" << endl;//cin.clear();string _ID;while (1){cin >> _ID;if (_ID == "ESC") break;bool flag = false;//标记是否存在该销售员for (int i = 0; i < SNum; i++) //在部门销售员列表中查询{if (p->Slist[i].GetId() == _ID)//找到该销售员{p->Mlist[MNum - 1].MSlist.push_back(i);//将该销售员加入到销售经理的名单中 p->Mlist[MNum - 1].MSNum++;p->Mlist[MNum - 1].AddSale(p->Slist[i].GetSale());//改变销售经理当月的销售额 p->Slist[i].M = MNum - 1;//记录该销售员对应的销售经理flag = true; break;//标记找到了并退出查找}}if (!flag)//没有找到{cout << "对不起,该销售员没有登记,请先到管理部门登记" << endl;}//cin.clear();}}void CreatNewManager(){p->Mlist.push_back(salemanager()); MNum++;AddSaleForManager(p->Mlist[MNum - 1]); //为该销售经理添加销售员}void UpgradeManger(string _name,string _Id){p->Mlist.push_back(salemanager(_name, _Id)); MNum++;AddSaleForManager(p->Mlist[MNum - 1]); //为该销售经理添加销售员}void CreatNewManager(int x){while (x--){p->Mlist.push_back(salemanager()); MNum++;AddSaleForManager(p->Mlist[MNum - 1]); //为该销售经理添加销售员}}void CreatNewSales(){p->Slist.push_back(salesman()); SNum++;}void CreatNewSales(int x){while (x--){p->Slist.push_back(salesman()); SNum++;}}};depart* depart::p = nullptr;
#endif
公司的类:
#ifndef _COMPANY_H_
#define _COMPANY_H_#include"manager.h"
#include"salemanager.h"
#include"salemanager.h"
#include"salesdepartment.h"
#include"salesman.h"
#include"technician.h"class company
{int num = 0;//公司人数
public:vector<manager> MMList; int MMNum;vector<technician> TList; int TNum;int t;company(){system("cls");cout << "创建公司:" << endl;cout << "请输入经理人数:"; cin >> MMNum; num += MMNum;for (int i = 0; i < MMNum; i++){MMList.push_back(manager());}system("cls");cout << "创建公司:" << endl;cout << "请输入技术人员人数:"; cin >> TNum; num += TNum;for (int i = 0; i < TNum; i++){TList.push_back(technician());}system("cls");cout << "创建公司:" << endl;depart* Dp=depart::GetDepart(); //创建销售部门cout << "请输入销售员人数:"; cin >> t; num += t; Dp->CreatNewSales(t);system("cls");cout << "创建公司:" << endl;cout << "请输入销售经理的人数:"; cin >> t; num += t; Dp->CreatNewManager(t);}void DisplayManager(){system("cls");cout << "公司经理信息:"<<endl;for (int i = 0; i < MMNum; i++){MMList[i].DisInform();}system("pause");}void DisplayTechnician(){system("cls");cout << "公司技术人员信息:" << endl;for (int i = 0; i < TNum; i++){TList[i].DisInform();}system("pause");}void DisplaySale(){system("cls");cout << "公司销售员信息:" << endl;depart* Dp = depart::GetDepart();for (int i = 0; i < Dp->SNum; i++){Dp->Slist[i].DisInform();cout << "上司姓名:" << ((Dp->Slist[i].M == -1) ? "无" : Dp->Mlist[Dp->Slist[i].M].GetName()) << endl;cout << "上司编号:" << ((Dp->Slist[i].M == -1) ? "无" : Dp->Mlist[Dp->Slist[i].M].GetId()) << endl;}system("pause");}void DisplaySaleManager(){system("cls");cout << "公司销售经理信息:" << endl;depart* Dp = depart::GetDepart();for (int i = 0; i < Dp->MNum; i++){Dp->Mlist[i].DisInform();cout << "管理销售员名单:" << endl;for (int j = 0; j < Dp->Mlist[i].MSNum; j++){cout << "销售员编号:" << Dp->Slist[Dp->Mlist[i].MSlist[j]].GetId() << "\t" << "销售员姓名:" << Dp->Slist[Dp->Mlist[i].MSlist[j]].GetName() << endl;}}system("pause");}void SalesmanUpgrade()//将销售员升级为销售经理{cout << "请输入需要升级的销售员ID:[ESC退出输入]" << endl;cin.clear();string _ID; depart* Dp = depart::GetDepart();while (1){cin >> _ID;if (_ID == "ESC") break;//cout << "ok!!" << endl;bool flag = false;salesman* tmp = nullptr;int index;for (int i = 0; i < Dp->SNum; i++){if (Dp->Slist[i].GetId() == _ID){tmp = new salesman(Dp->Slist[i]);index = i;flag = true; break;}}if (!flag){cout << "不存在该销售员!" << endl;continue;}//删除在销售管理部门和销售经理的名单if (tmp->M != -1){int num = Dp->Mlist[tmp->M].MSNum;for (int i = 0; i < num; i++){if (Dp->Slist[Dp->Mlist[tmp->M].MSlist[i]].GetId() == tmp->GetId()){Dp->Mlist[tmp->M].MSlist.erase(Dp->Mlist[tmp->M].MSlist.begin() + i);Dp->Mlist[tmp->M].MSNum--;break;}}}Dp->Slist.erase(Dp->Slist.begin() + index); Dp->SNum--;//printf("test\n");//将销售员升级为销售经理Dp->UpgradeManger(tmp->GetName(), tmp->GetId());delete tmp;}//cin.clear();system("pause");}~company(){depart::DelDepart();}
};#endif
测试程序:
#include"company.h"int main()
{company A;A.DisplayManager();A.DisplayTechnician();A.DisplaySaleManager();A.DisplaySale();A.SalesmanUpgrade();A.DisplaySaleManager();A.DisplaySale();}
运行结果:

总结
在实现过程中遇到了一些问题,主要就是我刚开始读入的时候用的是while(cin>>x),然后发现后面的读入就会发生异常,然后调试了一会发现是cin的问题,我上网查到这种输入方式当输入Ctrl+Z以后会使得cin失效,需要用cin.clear(),我嫌弃太麻烦就换了一种写法。
还有一个就是我在写对销售员升级的时候总会出错,观察代码才发现是在写删去销售员所在销售经理那里它的名字的时候没有判断这个销售员是否有销售经理在管他,如果没有的话访问销售经理就会出错。